Xử lý nước thải chăn nuôi heo là vấn đề cần thiết ở các trại chăn nuôi với quy mô lớn, nước thải chăn nuôi thường gây mùi rất nặng ảnh hưởng đến môi trường xung quanh, hàm lượng chất hữu cơ nhiều nên dễ gây phú dưỡng hóa gây ô nhiễm cho các vùng lân cận Khu vực xả thải.
Hệ thống xử lý nước thải chăn nuôi heo của một trang trại thực tế có những gì. Hãy cùng tìm hiểu hệ thống do Nam Việt thi công.
Thành phần tính chất nước thải chăn nuôi heo
- Phát sinh chủ yếu từ nước tắm heo, phân, nước tiểu và một phần là thức ăn thừa.
- Nước thải chăn nuôi chứa nhiều vi khuẩn, giun sán, trứng, ấu trùng…
- Ảnh hưởng đến sức khỏe con người.
- Ngoài ra nước thải chăn nuôi còn gây mùi hôi, ô nhiễm môi trường nước
- Trung bình mỗi ngày một con heo thải ra khoảng 20 lít nước và 1-2 kg phân.
- Thành phần chủ yếu:
- Hữu cơ chiếm 70-80% bao gồm: Protein, axit amin, cellulose, chất béo, hydrat cacbon
- Vô cơ chiếm 20-30% bao gồm: muối, ure, amoni, clorua, SO42-, đất cát…
- Nước thải chăn nuôi hàm lượng ô nhiễm cao đặc trưng COD khoảng 6.000mg/l và Amoni khoảng 1.200mg/l.
Nước thải chăn nuôi heo áp dụng theo Quy chuẩn nào?
QCVN62-MT:2016/BTNMT (áp dụng cho nước thải heo bò gà tôm cá..).
Xem QCVN62-MT:2016/BTNMT tại đây

Hệ thống xử lý nước thải tại Khách hàng Nam Việt
Quy trình xử lý nước thải chăn nuôi heo
Quy trình xử lý nước thải chăn nuôi cơ bản của Nam Việt ETC bao gồm các bước sau:
- Tách phân
- Biogas
- Hệ thống xử lý. Có thể áp dụng công nghệ sinh học toàn bộ hoặc Hóa lý kết hợp Sinh học.
- Công nghệ sinh học toàn bộ có ưu điểm chi phí vận hành thấp tuy nhiên chi phí đầu tư xây bể ban đầu sẽ cao.
- Công nghệ hóa lý kết hợp Sinh học thì chi phí đầu tư thấp hơn tuy nhiên tốn hóa chất trong quá trình vận hành. Tùy vào điều kiện từng Khách hàng Nam Việt sẽ tư vấn phương án Phù hợp
- Xả thải ra Môi trường hoặc tái sử dụng
Trong quy trình xử lý nước thải chăn nuôi trại heo Nam Việt ETC không chỉ là xử lý nước thải với mục đích “xả bỏ cho xong” mà tận dụng nguồn thải để tái sử dụng, tiết kiệm, mang lại giá trị cho trang trại theo hướng sinh thái bền vững.

Kỹ sư Nam Việt thực hiện “nghi lễ” trước khi khởi công

Đổ betong cụm bể xử lý nước thải

Kỹ sư Nam Việt đặt ống chờ thông nhau giữa các bể
Tách phân trong nước thải chăn nuôi heo.
- Máy ép phân sẽ tách gần như hoàn toàn lượng phân rắn có trong nước thải
- Giúp giảm thiểu nồng độ ô nhiễm trong nước thải, tiết kiệm chi phí xây dựng hệ thống xử lý
- Tận dụng phân sử dụng vào trồng trọt, bán cho các nhà máy sản xuất phân bón.
- Độ ẩm phân sau khi tách 55-65% có thể làm phân compost phục vụ nông nghiệp
- Phân phải được lấy thường xuyên vận chuyển bằng xe chuyên dụng tránh vi khuẩn dịch bệnh, mùi hôi.

Máy tách phân hệ thống xử lý nước thải chăn nuôi

Bán phân Heo sau khi ép cũng là một nguồn thu của các trang trại
Biogas giúp giảm nồng độ ô nhiễm nước thải chăn nuôi heo

Đào bể Biogas và bể lắng trại heo trại Daknong
- Tạo ra khí Metan (CH4) 60%, CO2 30%, còn lại là các khí khác như N2, H2O, H2S.
- Trong đó chỉ CH4 là khí có thể tận dụng để làm nguyên liệu đốt
- Còn lại là khí tạp cần lọc để không gây ảnh hưởng đến chất lượng khí đốt
- Trong đó đặc biệt khí H2S gây ăn mòn đường ống dẫn khí cần phải lọc triệt để.
- Khí Biogas có thể dùng nấu nướng, gia nhiệt, cấp khí cho lò đốt tiêu hủy xác heo chết.
- Đặc biệt dùng khí Biogas chạy máy phát điện để sử dụng thắp sáng trong trại hoặc Bán vào lưới điện Quốc gia. Giúp tiết kiệm chi phí năng lượng cho trại và có thể thu về nguồn lợi từ việc bán điện vào lưới điện.

Tiến hành hàn bạt.
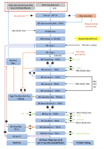
Sơ đồ công nghệ Xử lý nước thải chăn nuôi heo

Công nghệ xử lý nước thải chăn nuôi heo công nghệ Hóa lý kết hợp Sinh học.
Nước thải của trang trại phát sinh từ 2 nguồn:
- Nước thải sinh hoạt được xử lý sơ bộ qua hầm tự hoại, bể tách mỡ sau đó được đưa đến Hồ lắng sau Biogas để xử lý cùng với nước thải chăn nuôi.
Nước thải từ quá trình chăn nuôi sẽ theo đường ống dẫn vào Bể tách cát – Hố Citi và lần lượt đi qua các bể xử lý, với quy trình xử lý cụ thể qua từng bể như sau:
Bể citi và ngăn chưa nước sau tách phân
Nhiệm vụ: Nước thải từ chuồng trại được dẫn về mương tách cát và song chắn rác thô tách rác có kích thước lớn trước khi vào hệ thống tách phân. Nước thải tự chảy về Hố Citi. Hố Citi có nhiệm vụ tiếp nhận, trung chuyển và tận dụng được cao trình của các công trình đơn vị phía sau. Nước thải từ Hố Citiđược chia ra thành hai phần là phân và nước thải. Phân sẽ được bơm lên máy ép phân và vận chuyển đến nhà chưa phân dùng vào mục đích khác của trang trại (như gom, ủ làm phân bón,..). Phần nước thải còn lại sẽ được qua Bể chứa nước sau tách phân và chảy vào Hồ Điều Hòa
Hồ điều hoà
Nhiệm vụ: Nước thải trại heo thông thường sẽ có chu trình xả thải nhất định, không đều có khả nắng lớn gây sốc lưu lượng cục bộ, do đó cần có Hồ điều hòa để xáo trộn để các chất ô nhiễm ổn định cả về nồng độ và lưu lượng. Tránh nguy cơ sốc lưu lượng cục bộ gây ảnh hưởng đến hiệu quả xử lý cũng như trạng thái hoạt động của các công trình và thiết bị phía sau. Nước thải sau khi qua hồ điều hòa đã được xáo trộn bởi máy khuấy chìm, nước sẽ được bơm điều hòa bơm vào ngăn tiếp nhận để chảy vào Hầm BIOGAS.
Xử lý Biogas:
Bể Biogas: Công nghệ Biogas dựa nguyên lí hoạt động của vi sinh vật kỵ khí.
Trong điều kiện không có oxi các vi sinh vật phân hủy chất hữu cơ biến thành năng lượng hoạt động và khí mê tan.
Hỗn hợp khí CH4 (Metan), hidrosunfur (H¬2S), NOx, CO2….tạo thành khí biogas.
Bể Biogas dưới sự tác động của chế phẩm vi sinh tốc độ cao, kết hợp sự tác động của các loại vi sinh vật kỵ khí sẽ lên men nước thải, làm giảm hàm lượng các chất ô nhiễm có trong nước thải chăn nuôi.

Biogas và Bể lắng sau Biogas

Thiết bị đốt khí dư
Phù hợp với tải chịu đựng của hệ thống xử lý nước thải chăn nuôi sau Biogas, đồng thời sinh ra khí Biogas quay lại sản xuất.
Hiệu suất xử lý BOD đạt khoảng 60%, do đó cần xử lý giai đoạn hai để đạt tiêu chuẩn về môi trường. Thông thường cứ khoảng 1m3 khối thể tích ủ sẽ sinh ra 500L Biogas.
Hồ lắng 1,2 (chứa nước sau Biogas)
Nhiệm vụ: Hồ lắng tiếp nhận nước thải sau xử lý hầm biogas của trang trại và thực hiện quá trình lắng sơ bộ và dữ lại chất huyền phù và cặn lắng sinh ra trong quá trình xử lý yếm khí. Bên cạnh đó Hồ lắng có thời gian lưu tương đối lớn nên cũng xử lý một phần chất hữu cơ và chuyển hóa Nito nhờ vào cơ chế quang năng sinh học tự niên. Hàm lượng COD và Nito trong nước thải sau qua Hồ lắng cũng giảm xuống từ 10 – 15% hiệu suất. Mặt khác Hồ lắng 1, tận dụng nguồn nước sau Biogas có độ pH cao (8 – 9) tăng hiệu quả xử lý Nito ở dạng amoni có trong nước thải ở bể này với việc giữ mực nước thấp từ 2.5 – 3m không khí thô từ máy thổi khí được sục vào đáy hồ để khuấy trộn nước thải để điều hòa các chất ô nhiễm và kết hợp đuổi khí amoni ra khỏi nước thải và chuyển hóa nitrat tạo tiền đề cho hệ xử lý sinh học phía sau phát huy hiệu quả cao trong quá trình xử lý nito. Amoni trong nước thải sau qua Hồ lắng 1 sẽ giảm xuống từ 30 – 40% (pH càng cao hiệu quả càng tăng) sau đó được chảy sang hồ lắng 2 tiếp tục quá trình lắng và ổn định nước thải, trước khi vào hệ thống xử lý sinh học hiếu khí.
Bể điều hòa:
Trong hệ thống xử lý nước thải, bể điều hòa được xây dựng nhằm để điều hoà lưu lượng, nồng độ các chất ô nhiễm và trung hoà pH (khi cần).
Từ đó, khắc phục các vấn đề sinh ra do sự dao dộng của lưu lượng và nồng độ chất ô nhiễm đồng thời cải thiện hiệu quả hoạt động của các quá trình tiếp theo vì:
Các chất ảnh hưởng đến quá trình xử lý có thể được pha loãng, pH có thể được trung hòa và ổn định ⟹hiệu quả xử lý của quá trình xử lý sinh học được nâng cao do không bị hoặc giảm đến mức thấp nhất “shock” tải trọng;
Chất lượng nước thải sau xử lý được cải thiện do tải trọng chất thải lên các công trình ổn định.
Tiết kiệm diện tích xây dựng do các công trình sau bể điều hòa được thiết kế theo lưu lượng nước thải trung bình giờ.
Dung tích chứa nước càng lớn thì độ an toàn về nhiều mặt càng cao. Để tránh lắng cặn và phân hủy kỵ khí phát sinh mùi hôi, Bể điều hòa được sục khí hoặc khuấy trộn liên tục.
Để bơm nước lên các công trình tiếp theo, bơm chìm thường được lắp đặt trong bể điều hòa với số lượng đủ để vận hành luân phiên và dự phòng, thường là 02 bơm làm việc luân phiên.
Xử lý bằng phương pháp Sinh học Thiếu khí (Anoxic):
Bể sinh học này có nhiệm vụ khử Nitơ. Các vi khuẩn hiện diện trong nước thải tồn tại ở dạng lơ lửng do tác động của motor khuấy trộn
Cụm bể xử lý
Quá trình khử nitrate:
Diễn ra ở bước thứ hai theo sau quá trình nitrate hóa, là quá trình khử nitrate-nitrogen thành khí nitơ, nitrous oxide (N2O) hoặc nitrite oxide (NO) được thực hiện trong môi trường thiếu khí (anoxic) và đòi hỏi một chất cho electron là chất hữu cơ hoặc vô cơ.
Hai con đường khử nitrate có thể xảy ra trong trạm sinh học đó là :
- Đồng hóa: Con đường đồng hóa liên quan đến khử nitrate thành ammonia sử dụng cho tổng hợp tế bào. Nó xảy ra khi ammonia không có sẵn, độc lập với sự ức chế của oxy.
- Dị hóa (hay khử nitrate): Khử nitrate bằng con đường dị hóa liên quan đến sự khử nitrate thành oxide nitrite, oxide nitrous và nitơ:
NO3– -> NO2– -> NO(g) -> N2O (g) -> N2(g)
Một số loài vi khuẩn khử nitrate được biết như: Bacillus, Pseudomonas, Methanomonas, Paracoccus, Spirillum, và Thiobacillus, Achromobacterium, Denitrobacillus, Micrococus, Xanthomonas.
Hầu hết vi khuẩn khử nitrate là dị dưỡng, nghĩa là chúng lấy carbon cho quá trình tổng hợp tế bào từ các hợp chất hữu cơ.
Bên cạnh đó, vẫn có một số loài tự dưỡng, chúng nhận carbon cho tổng hợp tế bào từ các hợp chất vô cơ.
Ví dụ loài Thiobacillus denitrificans oxy hóa nguyên tố S tạo năng lượng và nhận nguồn carbon tổng hợp tế bào từ CO2 tan trong nước hay HCO3–.

Cụm bể xử lý nước thải trại heo hoàn thiện do Nam Việt xây dựng
Phương trình sinh hóa của quá trình khử nitrate sinh học:
Tùy thuộc vào nước thải chứa carbon và nguồn nitơ sử dụng.
- Phương trình năng lượng sử dụng methanol làm chất nhận electron:
6 NO3– + 5 CH3OH -> 5 CO2 + 3 N2 + 7 H2O + 6 OH–
- Toàn bộ phản ứng gồm cả tổng hợp sinh khối:
NO3– + 1,08 CH3OH + 0,24 H2CO3 -> 0,056 C5H7O2N + 0,47 N2 + 1,68 H2O + HCO3–
O2 + 0,93 CH3OH + 0,056 NO3– -> 0,056 C5H7O2N + 0,47 N2 + 1,04 H2O + 0,59 H2CO3 + 0,56 HCO3–
- Phương trình năng lượng sử dụng methanol, ammonia-N làm chất nhận electron:
NO3– + 2,5 CH3OH + 0,5 NH4+ + 0,5 H2CO3 -> 0,5 C5H7O2N + 0,5 N2 +4,5 H2O + 0,5 HCO3–
- Phương trình năng lượng sử dụng methane làm chất nhận electron:
5 CH4 + 8NO3– -> 4 N2 + 5 CO2 + 6 H2O + 8 OH–
- Toàn bộ phản ứng gồm cả tổng hợp sinh khối sử dụng nước thải làm nguồn carbon, ammonia-N, làm chất nhận electron:
NO3– + 0,345 C10H19O3N + H+ + 0,267 NH4+ + 0,267 HCO3– -> 0,612 C5H7O2N + 0,5 N2 +2,3 H2O + 0,655 CO2
Phương trình sinh hóa sử dụng methanol làm nguồn carbon chuyển nitrate thành khí nitơ có ý nghĩa trong thiết kế: Nhu cầu oxy bị khử 2,86 g/g nitrate bị khử.
Độ kiềm sinh ra là 3,57gCaCO3/g nitrate bị khử nếu nitrate là nguồn nitơ cho tổng hợp tế bào.
Còn nếu ammonia-N có sẳn, độ kiềm sinh ra thấp hơn từ 2,9-3g CaCO3/g nitrate bị khử.
Xử lý bằng phương pháp Sinh học Hiếu khí:
Bể sinh học hiếu khí là công trình đơn vị quyết định hiệu quả xử lý của hệ thống vì phần lớn những chất gây ô nhiễm trong nước thải là những chất hữu cơ dễ bị phân huỷ sinh học.
Ngoài ra, vi sinh dính bám lơ lửng là các quần thể các vi sinh hiếu khí, thiếu khí và kỵ khí phân tầng theo thứ tự từ ngoài vào tạo đa môi trường xử lý hỗn hợp các thành phần ô nhiễm như BOD, COD, N, P một cách triệt để, cụ thể.
Nước thải sau khi oxi hóa các hợp chất hữu cơ & chuyển hóa Amoni thành Nitrate sẽ được tuần hoàn về bể sinh học thiếu khí để khử Nitơ.
Quá trình nitrate hóa:
Là quá trình oxy hóa hợp chất chứa nitơ, đầu tiên là ammonia được chuyển thành nitrite sau đó nitrite được oxy hóa thành nitrate.
Quá trình nitrate hóa diễn ra theo 2 bước liên quan đến 2 chủng loại vi sinh vật tự dưỡng Nitrosomonas và Nitrobacter
Bước 1: Ammonium được chuyển thành nitrite được thực hiện bởi loài Nitrosomonas :
NH4+ + 1,5 O2 -> NO2– + 2 H+ + H2O (1)
Bước 2: Nitrite được chuyển thành nitrate được thực hiện bởi loài Nitrobacter:
NO2– +0,5 O2 -> NO3– (2)
Phương trình phản ứng (1) và (2) tạo ra năng lượng. Theo Painter (1970), năng lượng tạo ra từ quá trình oxy hoá ammonia khoảng 66¸84 kcal/mole ammonia và từ oxy hoá nitrite khoảng 17,5 kcal/mole nitrite. Nitrosomonas và Nitrobacter sử dụng năng lượng này cho sự sinh trưởng của tế bào và duy trì sự sống. Tổng hợp 2 phản ứng được viết lại như sau:
NH4+ + 2 O2 -> NO3– + 2 H+ + H2O (3)
Từ phương trình (3), lượng O2 tiêu thụ là 4,57 g/g NH4+-N bị oxy hóa, trong đó 3,43g/g sử dụng cho tạo nitrite và 1,14g/g sử dụng cho tạo nitrate, 2 đương lượng ion H+ tạo ra khi oxy hóa 1 mole ammonium, ion H+ trở lại phản ứng với 2 đương lượng ion bicarbonate trong nước thải. Kết quả là 7,14g độ kiềm CaCO3 bị tiêu thụ/g NH4+-N bị oxy hóa.
Phương trình (3) sẽ thay đổi chút ít khi quá trình tổng hợp sinh khối được xem xét đến, nhu cầu oxy sẽ ít hơn 4,57g do oxy còn nhận được từ sự cố định CO2, một số ammonia và bicarbonate đi vào trong tế bào.
Cùng với năng lượng đạt được, ion ammonium được tiêu thụ vào trong tế bào. Phản ứng tạo sinh khối được viết như sau:
4 CO2 + HCO3– + NH4 + H2O -> C5H7O2N + 5 O2
- Theo U.S.EPA Nitrogen Control Manual (1975): toàn bộ phản ứng oxy hóa và tổng hợp sinh khối được viết như sau :
NH4+ + 1,83 O2 +1,98 HCO3– -> 0,021C5H7O2N + 0,98 NO3– + 1,041 H2O +1,88 H2CO3
Nhu cầu O2 là 4,2 g/g NH4+ -N bị oxy hóa.
- Theo Gujer và Jenkins (1974): toàn bộ phản ứng oxy hóa và tổng hợp sinh khối được viết như sau :
1,02 NH4+ + 1,89 O2 +2,02 HCO3– -> 0,021C5H7O2N + NO3– + 1,06 H2O +1,92 H2CO3
Nhu cầu O2 giảm xuống còn 4,3 gO2/g NH4+ bị oxy hóa, độ kiềm tiêu thụ tăng lên 7,2 g/g NH4+ bị oxy hóa .
Bể Anoxic 2
Nhiệm vụ: Bể sinh học này được tiếp diễn sau cụm sinh học bậc 1, nhằm tăng khả năng xử lý nitrat cho nước thải có nồng độ cao (cần sử dụng 2 bậc sinh học).
Bể Aerotank 2
Nhiệm vụ: Tương tự như bể Aerotank 1, Aerotank 2 sẽ tiếp tục xử lý phần còn lại còn dư và ổn định bùn trước lắng.
Bể lắng sinh học:
Nhiệm vụ chính là lắng các bông bùn vi sinh từ quá trình sinh học và tách các bông bùn này ra khỏi nước thải.
Nước thải từ bể sinh học hiếu khí được dẫn vào ống trung tâm nhằm phân phối đều trên toàn bộ mặt diện tích ngang ở đáy bể.
Ống trung tâm được thiết kế sao cho nước khi ra khỏi ống và đi lên với vận tốc chậm nhất (trong trạng thái tĩnh), khi đó các bông bùn hình thành có tỉ trọng đủ lớn thắng được vận tốc dòng nước thải đi lên sẽ lắng xuống đáy bể lắng.
Hệ cầu gạt chuyển động liên tục 24/24h. Các bộ phận lưỡi gạt đáy bể tập trung bùn lắng về hố trung tâm và hồi lưu đến bể chứa. Bùn dư lắng ở đáy bể lắng, tại đây bùn được đưa qua ngăn chứa bùn sinh học bằng đường ống thông đáy. Ngăn chứa bùn sinh học đặt 2 bơm chìm hút bùn, đường ống bùn được chia ra 2 hướng 1 là tuần hoàn về bể Anoxic, 2 là đường thải bùn về Bể Chứa Bùn.
Phần nước trong sau lắng được thu hồi lại bằng hệ thống máng thu nước răng cưa được bố trí trên bề mặt bể và tiếp tục được dẫn sang bể bơm cấp hóa lý.
Xử lý hóa lý:
Bể keo tụ:
Nước thải từ bể lắng sơ bộ được bơm qua bể keo tụ đồng thời, hóa chất keo tụ (PAC) cũng được châm vào bể.
Tại bể, motor cánh khuấy quay với tốc độ 45-50v/phút nhằm tạo ra dòng chảy xoáy rối khuấy trộn hoàn toàn hóa chất với dòng nước thải để cho quá trình phản ứng xảy ra nhanh hơn.
Lượng hóa chất PAC được châm vào bể sẽ được tính toán thông qua thí nghiệm Jartest để chọn ra nồng độ hóa chất phù hợp nhất đối với tính chất đặc thù của mỗi trang trại chăn nuôi.
Sau đó, nước thải sẽ tiếp tục tự chảy qua bể tạo bông (Đồng thời hóa chất trợ keo tụ cũng được châm vào bể).
Bể tạo bông:
Nước thải từ bể phản ứng sẽ được chảy tràn sang bể tạo bông nhằm sử dụng hóa chất trợ keo tụ (Polime) để gia tăng khả năng kết dính của bông cặn.
Sử dụng cánh khuấy khuấy trộn với tốc độ để hòa trộn hóa chất tạo bông với dòng nước thải.
Motor khuấy chậm 15v/phút giúp cho trình hòa trộn giữa hóa chất với nước thải được hoàn toàn nhưng không phá vỡ sự kết dính giữa các bông cặn.
Nhờ có chất trợ keo tụ mà các bông cặn hình thành kết dính với nhau tạo thành những bông cặn lớn hơn có tỉ trọng lớn hơn tỉ trọng của nước nhiều lần nên rất dễ lắng xuống đáy bể khi lắng và tách ra khỏi dòng nước thải.
Nước thải từ bể tạo bông tiếp tục tự chảy qua bể lắng hóa lý.
Cụm Bồn chứa hoá chất và Bơm định lượng hoá chất
Bể lắng 1:
Quá trình keo tụ sẽ làm phát sinh và gia tăng liên tục lượng bùn. Do đó, bể lắng 1 (hay còn gọi là bể lắng hóa lý) được thiết kế để thu gom lượng bùn này.
Bể lắng bùn được thiết kế đặc biệt tạo môi trường tĩnh cho bông bùn lắng xuống đáy bể và được gom vào tâm nhờ hệ thống thu gom bùn lắp đặt dưới đáy bể.
Bùn sau khi lắng được đưa về bể chứa bùn. Phần nước trong sau lắng được thu hồi lại bằng hệ thống máng thu nước răng cưa được hố trí trên bề mặt bể và tiếp tục được dẫn sang hệ thống xử lý sinh học.
Bùn lắng 1 sẽ được bơm định kỳ sang bể chứa bùn để ổn định trước khi bơm sang hố thu và tién hành ép bùn. Bùn này chứa nồng độ chất rắn cao (2-3%); vì vậy nó có thể được bơm trực tiếp sang bể chứa bùn mà không cần thiết phải nén.
Bể khử trùng:
Nước thải sau khi xử lý bằng phương pháp sinh học đặc biệt là nước thải chăn nuôi heo còn chứa khoảng 105 – 106 vi khuẩn trong 100ml, hầu hết các loại vi khuẩn này tồn tại trong nước thải không phải là vi trùng gây bệnh, nhưng cũng không loại trừ một số loài vi khuẩn có khả năng gây bệnh.
Khi cho Chlorine vào nước, hóa chất Chlorine có tính oxi hóa mạnh sẽ khuếch tán xuyên qua vỏ tế bào vi sinh vật và gây phản ứng với men bên trong của tế bào vi sinh vật làm phá hoại quá trình trao đổi chất dẫn đến vi sinh vật bị tiêu diệt.
Bể chứa bùn.
Nhiệm vụ: Bể chứa bùn có chức năng chứa và nén bùn để mật độ bùn nhiều hơn sau đó được bơm trung chuyển bơm ra Sân Phơi Bùn, tại đây bùn sẽ được làm khô bằng nhiệt độ ngoài trời và phần nước trong sẽ được tách ra và chảy về đầu Hồ Lắng 1. Phần bùn sau khi khô và đầy sẽ được thu gom định kỳ.
Bể chứa bùn: Bùn được ép bằng máy ép bùn và thu gom xử lý theo quy định

Máy ép bùn băng tải do Nam Việt lắp
Hồ hoàn thiện:
Hồ hoàn thiện được xây dựng để cải thiện chất lượng nước thải đầu ra từ đơn vị xử lý cuối cùng, chất lượng nước sau xử lý đáp ứng các tiêu chuẩn và yêu cầu pháp lý.
Dư lượng hợp chất hữu cơ và hàm lượng chất rắn lơ lửng được giảm thiểu, tuy nhiên nhiệm vụ chính của hồ hoàn thiện là cải thiện chất lượng vệ sinh bằng cách đo đạc nồng độ của hệ vi sinh vật chỉ thị: trứng giun và coliform Việc loại bỏ Conforms thông thường là quy trình xử lý chậm nhất, vì vậy đó là tiêu chí chính cho việc thiết kế hồ hoàn thiện.
Hồ sự cố:
Nhằm để dự phòng cho công trình xử lý nước thải đảm bảo thời gian lưu nước theo quy định của pháp luật hiện hành.
Xả thải, tái sử dụng sau xử lý nước thải chăn nuôi heo.
Nước thải sau xử lý đảm bảo tiêu chuẩn xả thải ra môi trường theo quy định và có thể tái sử dụng vào việc rửa chuồng trại, tưới cây, vệ sinh…

Tủ quan trắc tự động để kiểm chất lượng nước đầu ra
Nam Việt ETC là đơn vị đã có nhiều kinh nghiệm thi công hệ thống xử lý nước thải chăn nuôi đặc biệt là trại heo đạt tiêu chuẩn và mang lại hiệu quả kinh tế cho Khách hàng. Quý khách hàng cần tư vấn, thiết kế báo giá hãy liên hệ với chúng tôi để được hỗ trợ kỹ hơn.
- Tư vấn hoàn toàn miễn phí. Khách hàng chỉ cần gọi điện hoặc nhắn tin nhân viên phụ trách của chung tôi sẽ đến tận nơi để tư vấn khảo sát, hoặc tư vấn qua điện thoại cho Khách hàng.
- Thiết kế thi công hệ thống thu gom, tách phân. Đảm bảo tách được hầu hết phân trong nước thải.
- Thi công hệ thống Biogas giảm thiểu nồng độ ô nhiễm, sử dụng được khí làm nhiên liệu đốt.
- Thi công lắp đặt Hệ thống xử lý nước thải với đội ngũ kỹ sư có chuyên môn, trẻ trung nhiệt tình.
- Hướng dẫn vận hành, bàn giao công nghệ, đảm bảo nhân viên của Khách hàng nắm, hiểu rõ và biết xử lý các tình huống, sự có có thể xảy ra.
- Bảo hành bảo trì, chăm sóc khách hàng chu đáo 24/7.
Hotline 0932562177



Bài viết liên quan
Xử Lý Nước Thải Bằng Điện Hoá – Giải Pháp Hiện Đại Cho Môi Trường Sạch Hơn
1. Giới thiệu về công nghệ xử lý nước thải bằng điện hoá Trong bối...
Ứng Dụng Công Nghệ Ozone và Oxy Hóa Nâng Cao (AOP) Trong Xử Lý Nước Thải Công Nghiệp
Trong những năm gần đây, nhiều ngành công nghiệp tại Việt Nam gặp khó khăn...
Module Xử Lý Nước Thải Cho Phòng Khám Nha Khoa
1. Đặc điểm nước thải phòng khám nha khoa Nước thải phát sinh chủ yếu...